Làm cách nào để xuất file PDF sang Word?
ThuthuatOffice > 07-23-2021, 12:42 PM
Foxit PDF Reader không thể xuất tệp PDF sang tệp Word, trong khi Foxit PDF Editor có thể làm điều đó. Đây là các thủ tục.
 1.   Mở tập tin pdf bằng Foxit PDF Editor, chuyển đến tab Convert > To MS office> Word hoặc tab File > Export > To MS Office> Word> Save As , cửa sổ Save As sẽ bật lên.
2.   Trên cửa sổ Save As , nhấp vào Settings . Có hai tùy chọn Cài đặt Công cụ Xuất, một là Tài liệu dựa trên văn bản, tùy chọn còn lại là Tài liệu dựa trên hình ảnh. Nếu tệp pdf là tệp dựa trên văn bản, hãy đảm bảo rằng tùy chọn Text based document được chọn là Export Engine Settings và bấm OK .
 Nếu tệp pdf là tệp được quét / dựa trên hình ảnh, hãy đảm bảo rằng tùy chọn Tài liệu dựa trên hình ảnh được chọn và nhấp vào Tùy chọn để chọn ngôn ngữ tương ứng rồi nhấp vào OK .
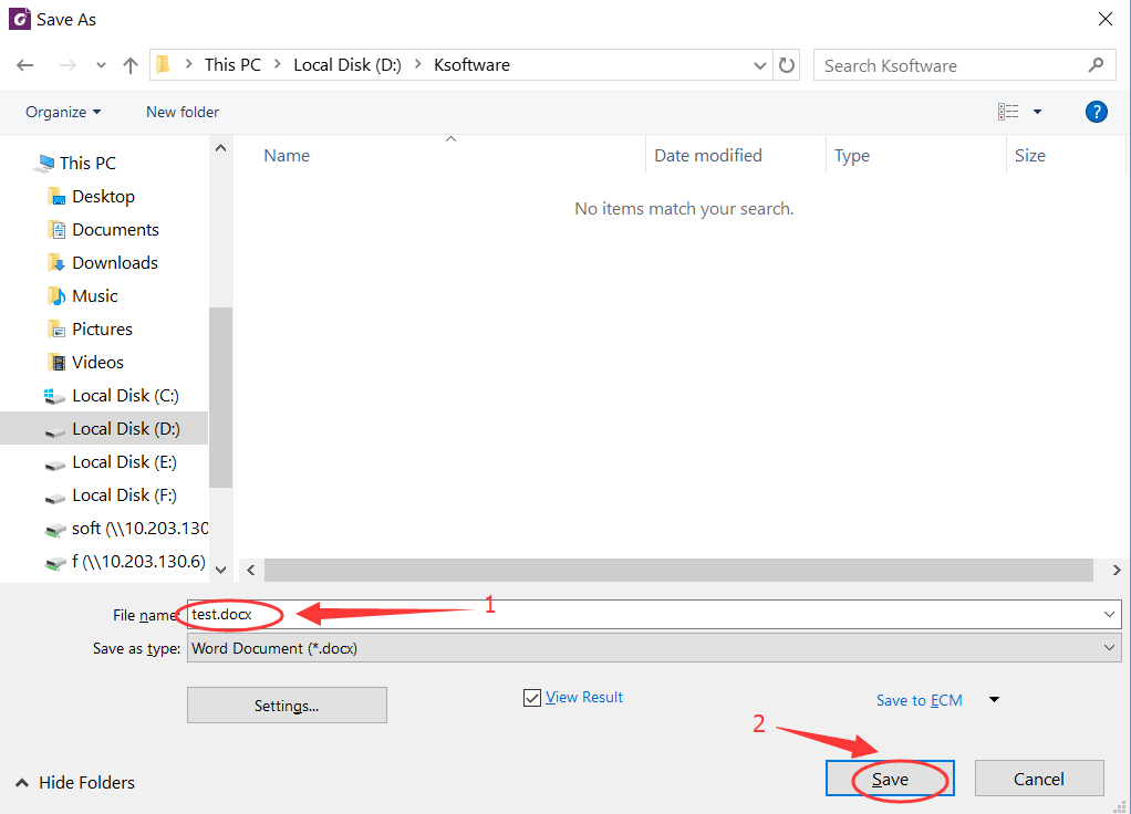
3. Trên cửa sổ Save As , nhập tên tệp và nhấn Save để áp dụng cài đặt. Chương trình sẽ bắt đầu xử lý tệp và tài liệu word sẽ được mở tự động sau khi quá trình chuyển đổi hoàn tất.
Mẹo: Chúng ta có thể nhấp vào tab View > Text Viewer để kiểm tra xem tệp có chứa các đối tượng văn bản hay không. Tôi e bạn nhìn thấy màn hình trống dưới dạng Văn bản chế độ Viewer, nó có nghĩa là không có đối tượng văn bản, vì vậy nó là một / tài liệu dựa trên hình ảnh quét. Nếu không, nó là một tài liệu dựa trên văn bản.
Đọc thêm:
Trên đây là là hướng dẫn cách xuất file PDF sang Word bằng Foxit PDF Editor. Chúc các bạn thành công.